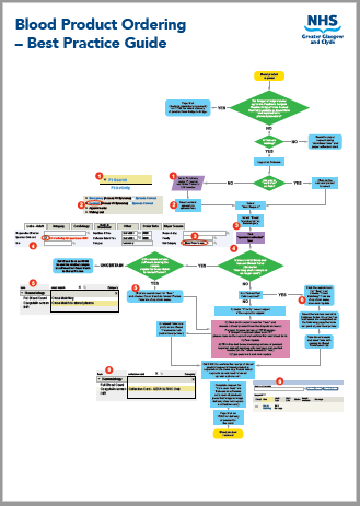
Blood Products - Requesting

Warning

When do I need to make a phone-call to Blood bank regarding my blood product request?

  • Call immediately after making any urgent request for blood products, to confirm receipt of the request. For non-urgent product requests, a call is still required but this is less time sensitive.
  • Call to state if, and when, your requested product requires thawing (FFP, cryoprecipitate and octoplas)
  • Call MLA to request delivery of the blood product (and after collection card has been completed)
  • Call Blood bank if your product has not arrived in 30 minutes following the MLA transport request

Approximately how long will blood products take before being delivered?

  • Urgent Crossmatch – 60 to 90 minutes after request
  • Platelets
    • If pre-requested: 30 to 60 minutes after request for product
    • If not pre-requested and no special circumstances (e.g. HLA matched or washed): 60 to 90 minutes after request for product
  • FFP/Cryoprecipitate – 60 minutes after request for thawing, volume dependent
  • Packed Red Cells for patients with unknown Di George status or additional special circumstance (e.g. irradiation/multiple antibodies) – may take up to 5 hours
  • When the requester requires the blood product, MLA should be paged as per Figure 1, on 17262
  • If the blood product is not yet ready for delivery, the MLA will advise on timeframe or refer on to the BMS team

When should I send samples in the pre-operative period?

  • For any blood products to be issued, two group and save samples must have been processed within GGC, and both samples must have been sent after the year 2014. Both samples sent must have identical names.
  • For FFP/Platelets/Cryoprecipitate, an updated sample is not required prior to issue, provided there are two historical samples confirming the patient’s blood group.
  • The tube used to send any crossmatch/Group and Save sample is a larger pink EDTA tube. These should be filled as close to the fill line as possible, but smaller volumes can still be processed e.g. in neonates.
  • For Packed Red Cells, an updated sample will be required if the last sample is outside the validity window.
  • Ideally, blood samples should be sent to the lab in the core working hours (08:45 – 17:00) on the day before the blood product will be required.
  • For neonates the best practice is to send blood samples prior to 15:00
  • Patients requiring blood in preparation for surgery should have group & save samples sent to the laboratory at least 24 hours before surgery.
  • Group & save samples should be sent at least 48 hours prior to surgery for the following patients, to avoid processing delays:
    • Patients requiring fresh blood/large volume transfusions in patients less than 1-year old
    • Patients requiring irradiated blood e.g., Di George Status unknown or positive
    • Patients less than 4 months old or ex-premature
      (Blood products for these patients may need to be sourced from JCC in Edinburgh)
  • If there is any doubt regarding the need for you to send a sample, call 89105 or check clinical portal.

How long until a sample (pink EDTA for Crossmatch or Group and Save) is no longer valid?

  • If the patient has been transfused in past 3 months, then a sample is valid for 72 hours
  • If a patient has never had a transfusion or the last transfusion was over 3 months ago then the sample is valid for 7 or 14 days depending on the following:
    • 14 days if the Trakcare request indicates that the patient is for surgery.
    • 7 days if the sample is sent from the ward and there is no indication on the Trakcare request that the patient is for surgery
  • For neonates, EDTA samples for crossmatch/Group and Save are frozen and remain valid until 4 months of age (irrespective of previous blood transfusion status

How long until Red Cell Concentrate (RCC) is de-reserved?

  • RCC is reserved for 48 hours from the time of issue but, in practice, RCC is routinely de-reserved at 9am on the 2nd day following issue.
  • Irradiated RCC is reserved for 48 hours from the time of issue. Freshly irradiated units of RCC will be reserved for only 24 hours from the time of Irradiation
  • If a Crossmatch to stored plasma request is processed towards the end of the validity period of the sample, then the blood product will only be issued for the remainder of the validity period, and then returned to stock.

Requesting blood product for a patient who has a TJ Number or whose name is “Unknown Unknown” or a name that may change e.g. Baby Smith

  • Do NOT change your patient’s personal details while in the blood requesting process e.g., on TrakCare or on their name band. If this were to occur then two samples will be required for cross matching.
  • Send two pink EDTA bottles labelled Unknown Unknown with the corresponding TJ number and date of birth, ensuring the patient has the same Unknown Unknown wrist band on until the transfusion is no longer required.
  • For a transfusion to go ahead the patient’s name, date of birth and TJ number on the wrist band must match both the blood sample and blood product.
  • If a patient’s date of birth is not known then the date 01/01/1901 should be used.
  • If a patient’s forename or surname changes (e.g. Baby Smith to Sarah Smith) and the patient’s blood has been previously grouped, then ONE further sample with the patient’s new name will be required for crossmatch
  • If a patient’s forename and surname both change (e.g. Baby Smith to Sarah Jones) and the patient has been previously grouped, then TWO further samples with the patient’s new name will be required for crossmatch.
  • NEVER use handwritten name bands

How do I know where my blood product is?

  • The bloodbank tab on Clinical Portal will show blood that has been reserved.
  • For further information on the status of a request call 89105
  • For those with access, Bloodtrack shows the exact location of blood products

For further advice

For further advice contact bloodbank on 89104 or 89105 or page 17602.
Please note that both Blood Bank contact numbers (89104 and 89105) are connected to the same phone.